TOP > バックナンバー > Vol.15 No.2 > 電動車両関連

Vol.15 No.2

電動車両関連
清水 健一
Ken-ichi SHIMIZU
早稲田大学/本誌編集委員
Waseda University/JSAE ER Editorial Committee

講演紹介(1)Liイオン電池の寿命と安全性

 駆動用電池の寿命(使用経過による容量低下等)とともに使用の経緯による熱暴走リスクの増加(State of Safety, SOSの減少)は、EVの普及を左右する重要な要件である。
 小鹿ら(1)は単セル電池による種々の充放電試験によって、SOSの把握方法等について紹介してきた。2024年春季大会では、マンガン系Liイオン電池について、SOSの変化を来す傾向について紹介した。その延長として、今回はリン酸鉄系Liイオン電池についての検討結果を紹介した。夏/冬の2レベルの気温条件、急速/普通の2充電方法に加えて、電池状態を髙SOCに維持、満充電から35%と広いもの、70-35%の満充電を避けた運用の計12条件(放電はすべて同条件)で、SOH(State Of Health)がGTR22(駆動用電池の耐久性に関する国際基準;5年または10万kmで初期値の80%以上、10年または16万kmで70%以上のSOCを維持することを規定)の条件との比較で評価している(表1)。SOHに関しては、冬期に急速充電によって髙SOC状態に維持した場合以外はGTR22の条件をすべて満たした。
 充放電試験後に、レーザ照射によって熱暴走を起こすまでに必要なエネルギー量で熱暴走リスクを評価した(図1)。髙SOC維持での急速充電時にリスクが高いが、そのほかは低いことがわかる。同じ条件でのセルを分解して観察した負極は、概ね図2のように、初期状態の(a)、金属リチウムの析出がエッジ部分のみの(b)、全面にわたる(c)に大別され、結果は表2のとおりである。冬期の急速充電で、髙SOC維持の運用で(c)、広範なSOCでの運用で(b)となっており、これらの運用での他の条件では問題がないが、満充電を避けた運用では夏期、冬期を問わずエッジに析出があり、この運用をひかえるべきとしている。この現象を電極内の不均一化によるものとし、図1の条件3、6の熱暴走に至るエネルギーが新鮮な電池のそれを大きく上回る(熱暴走のリスクが下がる)という矛盾の説明にもなるとしている。
 著者らが2025年以降に予定している、商用車のバッテリの性能低下に関するフィールド調査に向けた基礎となる知見であり、注視したい。

講演紹介(2)熱マネジメント

 駆動電池の機能確保のための温度管理やエアコンを含めた統合熱マネジメントの必要性が話題になって久しいが、注目される2件の熱マネジメントに関する発表を紹介する。
 車両運用時の熱マネジメントの評価は、車両によって様々なシステムが存在することから一律の評価が難しい。Hosik Leeら(2)は、熱マネジメントを簡易的に比較検討できる”Heat flow diagram”手法を提案した。試験モード走行時のデータを用いて熱エネルギー流れを記述するサンキー図(図3)で、各項目の値は表3によるとしている。図4のブロック図に示す韓国製(Liquid Cooling CondenserとAir Cooling Condenserを併用、Power Electronicsの排熱回収あり)と米国製のBEV(図のように冷却水経路を8個のバルブで切り替えることで熱の授受を制御)について、常温環境と低温環境/高温環境でのEPA 5cycle mode試験にこの方法を適用した結果を紹介している。フローの違いはあるものの常温では効率には大きな差がないが、低温/高温環境では、図5に示すようにフローの大きさに差があり、効率にも差が出ているとしている。

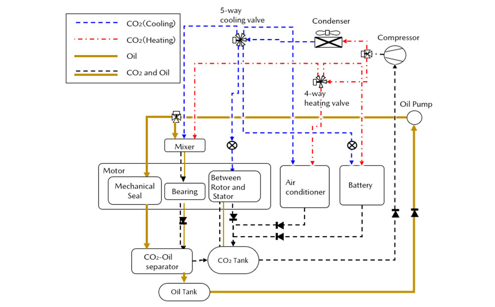
 熱マネジメントに必要な要素の増大はコストだけでなく、重量増により全体の効率にも影響する。特に小型軽量化が必須となる小型車両では問題となる。堀端ら(3)は高回転小型モータによる小型軽量駆動系を前提に、エアコン、バッテリ、モータの熱管理とモータの潤滑をCO2冷媒によって実現する図6に示すシステムについて述べた。図7に示すように、モータ軸受け(滑り軸受け)の潤滑はミキサで冷媒に混ぜたoilで行うが、高速域ではCO2による気体潤滑が主体となる。軸のシールはoil単独で行う。ロータ/ステータの冷却はCO2であるため攪拌抵抗の低減効果が大きい。流体解析ソフトによる冷却パターンのシミュレーションの結果、バッテリはLLCやoilによる不均一さが生じなく、モータもロータ表面に溝を設けることで均一な冷却が可能であることを確認している。

Fig.4 Thermal management system of EVs
講演紹介(3)シミュレーションによるEV効率推測

 電動車両の駆動系は依然発展途上で、小形高効率化を目的とした小型高回転モータと変速機の組み合わせなど、種々の形態が提案されている。
 森吉ら(4)は超高速小型モータによる高効率駆動系の検討に必要な、効率への各要素の寄与度などを明らかにする目的で、表4に示す20モデル(1~10:2万rpm以下、11~20:5万rpm、2モータシステムを含む)について、定常/WLTC走行での効率をOpenModelicaベースのBEVモデルシミュレーション(2駆動系をもつHEVモデルの修正版)で求めた。モデルは減速機のみの構成から、CVTや遊星歯車、変速機などを含む構成まで広範な構成となっている。定常状態の効率は同表下部のV-T特性の赤丸を付した4点の平均で求めている。シミュレーションで、WLTCのモード走行時の電池容量、インバータ効率、モータ効率、歯車/軸受け損失、CVT損失の変化を求め、これらから効率を求めている。例として、2モータのNo.19モデルの構成を図8に、その計算結果例を図9に示す。全体の結果は、図10に示すとおり定常負荷とモード負荷での効率(青:モデル1~10、赤:モデル11~20)には相関がなく、定常負荷での効率がほぼ同等のグループ内でもモード負荷での効率が大きく異なり、非定常時にいかにモータ/インバータを髙効率域に制御するかが重要で、そのためにはモータの高回転化と多段変速が有効であるとしている(特に2モータシステムの効果は高い)。
 実験を伴わない、割り切ったシミュレーションの結果ではあるが、大きな傾向がつかめ、興味深い。また各要素の使用法の留意点についても触れている。

講演紹介(4)モータの希土類低減対策

 髙性能なNeFeB磁石は希土類資源の量的な制限から、EVが大量普及した際の不足やコストが問題視されている。これに対応する試みに関する2件の発表の概要を紹介する。
 峰岸ら(5)は、ネオジウム磁石を、資源として潤沢なフェライト磁石に置き換えた駆動用モータについての検討結果を紹介した。置き換えによって磁力が1/4に低下するため単純に置き換えるとトルクは60%に減少し、同一ロータ径では積厚(ロータ長さ)を67%大きくする必要がある。そこで図11に示す各磁石の配置(配置には遠心力によるコアの強度も加味)でのマグネットトルクとリラクタンストルクの解析を行い積厚の大きさとコストについて検討した。さらに磁路に局部的な磁気飽和がおきにくいU-bar type(図12)も加えて検討した結果は、図13に示すとおりで、U-bar Typeではネオジウム磁石に比べ約5%のコストダウンが可能としている。

 佐久間ら(6)はネオジウムの使用量を削減する方法について検討した。所望の材料組成を、第一原理計算に代表される計算機シミュレーションで探索し、温度に関する特性は実験で精度良く確認する方法で、ネオジウムを削減しつつ所望の性能を確保した省Nd磁石と高温状態で充分な特性を発揮できる超Nd磁石を求め、これを使用したモータの性能を図14のシステムで評価している。(1)Nd結晶粒の微細化、(2)粒界のNd密度を高く、内部をLaとCeとするセル構造、(3)LaとCeの割合による特性の調整(図15)によって、目的に合ったNd磁石の製作を可能とした。これにより、耐熱の必要度の低い用途には省Ndが、逆に高温でも高い保磁力が必要な駆動モータには超Nd磁石の製作が可能であるとしている。

講演紹介(5)EV評価のためのCHDY試験

 電動車両の評価の多くは、シャシダイナモメータ(CHDY)でのモード走行試験によって行われているが、従来からICEV試験では問題にならなかった課題の検討がされてきた。今大会でも、認証試験実施の際の課題となる点についての発表が2件あった。
 奥井ら(7)はCHDYでの試験で、WLTPで規定している車両走行風(ラジエータに対して車速相当風が必須)が電動車両の電費評価試験に与える影響について述べた。通常の車両冷却送風機によるCHDY上走行、街路走行、試走路走行による車両各部の風速分布(前部の中央、下部、サイドと車両後部)を調査し、送風機風が実走行に比べて中央下部で5割高く、左右で5割低いとしている。これを補正するようにフィンを配置した送風機(図16の(c))によって、4点の風速を実走行と同等に出来たとしている。ICEV、HEV、FCの燃費試験を修正無しと修正後の送風機で実施した結果は図17に示すとおりで、修正後の改善度はHEVが大きいとしている(風洞に近い理想状態での試験結果との比較ではない)。
 電動車両は駆動系の効率が高い分、逆に走行抵抗や各部のロスの寄与度が高いので、温度依存性の高い構成要素が分散している車両下部全体の風量も課題になると考えられる(タイヤの環境温度の影響が高いことも知られており、電動車両のための専用基準の策定が望まれる)。

 高橋ら(8)は同様にWLTP試験が車両の前方30cmに車両冷却風装置の設定を規定していることから、前方への牽引固定に代わって採用されているハブナットクランプ式車両拘束装置の課題について述べた。同装置は図18に示すようにハブナットを利用して車両の移動を拘束するもので、前部はワイヤ等によって左右方向の移動を拘束するだけなので送風機の設置と競合しない。しかし走行中に図19に示すように30km/h程度の速度で後軸から突き上げるような振動が生じることが散見され、課題となっている。この原因を調査し回転軸のわずかな偏心が原因であることを突き止め、偏心を図20に示す調整用ナットで補正出来る方法を提案した。完全に排除することは難しいものの充分削減できることを示し、シミュレーションでこの対応の妥当性を確認している。
 サスペンションには操縦安定性などのためのコンプライアンスがあり、これを無視してタイヤの回転面を別の拘束条件下におくことには、タイヤの挙動面でも定性的には課題があると考える。
 冷却風の課題も含めて、ICEVを前提に作成された既存の試験条件/規定に対して、EVの試験結果が合うような微修正作業が行われている感がある。EV用としては根本からの条件見直しが必須と思われる課題が多いことに留意が必要と考える。

×

この記事(あるいはこの企画)のご感想、ご意見をお聞かせください。
今後のコンテンツづくりの参考にさせていただきます。

コメントをお寄せいただきありがとうございました。

職種

職種を選択してください

コメント

コメントを入力してください

閉じる
閉じる
【参考文献】
(1) 小鹿 健一郎、釣賀 英樹、森田 朋和、本多 啓三:リン酸鉄系リチウムイオン電池を対象とした充電条件と運用SOG範囲によるバッテリ性能低下への影響、自動車技術会2024年秋季大会学術講演会講演予稿集、No.20246019
(2) Hosik Lee、Sukjoo Kim、Chiheon Song、Byungsoon Min:電気自動車の統合熱管理システムの開発トレンドと比較分析方法論の提案 - 韓国と米国の最新電気自動車の性能比較 -、自動車技術会2024年秋季大会学術講演会講演予稿集、No.20246110
(3) 堀端頒孑、宮内勇馬:CO2冷媒をxEV用モータとバッテリーの潤滑と熱管理に活用したエネルギー損失低減の研究、自動車技術会2024年秋季大会学術講演会講演予稿集、No.20246111
(4) 森吉 泰生、大野 実、水島 睦視、窪山 達也:BEV動力・変速機構がWLTC走行時の電費に及ぼす影響調査、自動車技術会2024年秋季大会学術講演会講演予稿集、No.20246318
(5) 峯岸 良輔、大木 俊治、貝森 友彰:EV駆動用モータにおけるフェライト磁石適用に関するー検討、自動車技術会2024年秋季大会学術講演会講演予稿集、No.20246189
(6) 佐久間 紀恥、木下 昭人、細井 日向、加藤 晃、庄司 哲也、梅谷 有亮:車載モータ用 省Nd磁石、超Nd磁石の開発、自動車技術会2024年秋季大会学術講演会講演予稿集、No.20246188
(7) 奥井 伸宜、高橋 利道:シャシダイナモメータ走行時における実路走行風の再現とその効果検証、自動車技術会2024年秋季大会学術講演会講演予稿集、No.20246218
(8) 高橋 利道、尾内 守生、河関 年成、岡崎 伸夫、古澤 政生:ハブナットクランプ式車両拘束装置が車両に与える振動の影響、自動車技術会2024年秋季大会学術講演会講演予稿集、No.20246219